Overview

1 Using generative AI in web apps

Generative AI web apps integrate advanced models—especially large language models—to produce text, images, audio, and video on demand, enabling personalized, adaptive experiences and new product categories. This chapter explains what these apps can do and how to build them for production: integrating models from providers such as OpenAI and Google AI, developing with React and Next.js, and using the Vercel AI SDK for clean state management and provider abstractions. It assumes basic JavaScript and React knowledge, introduces the Model Context Protocol for secure access to tools and data, and sets up hands-on learning that culminates in a voice-driven interview assistant and a RAG-powered corporate knowledge system.

Under the hood, these apps orchestrate UIs and conversational components with backends that enforce safety, privacy, and reliability while brokering calls to LLMs and other services. Infrastructure typically combines caching, serverless functions, container orchestration, and model-serving frameworks with data pipelines for pre- and post-processing. A common interaction flow moves from user input through preprocessing and model selection to generation and response delivery, often with a feedback loop. Real-world opportunities include marketing content and imagery, customer-support chatbots with sentiment-aware replies, and mock interview agents that blend speech-to-text, adaptive scenarios, and real-time feedback.

Generative AI goes beyond traditional classification to create new content, powered by transformer architectures and self-attention that capture long-range context. Selecting the right approach involves matching tasks to model families (for example, autoregressive LLMs for text, GANs and VAEs for images), weighing pre-trained APIs against self-hosted options, and planning for latency, throughput, and pre/post-processing within the user experience. The chapter also emphasizes responsible use: validating outputs to reduce hallucinations, auditing for bias, complying with privacy and intellectual property requirements, and delivering accessible, high-quality interfaces—positioning developers to automate routine work while focusing on higher-value creativity.

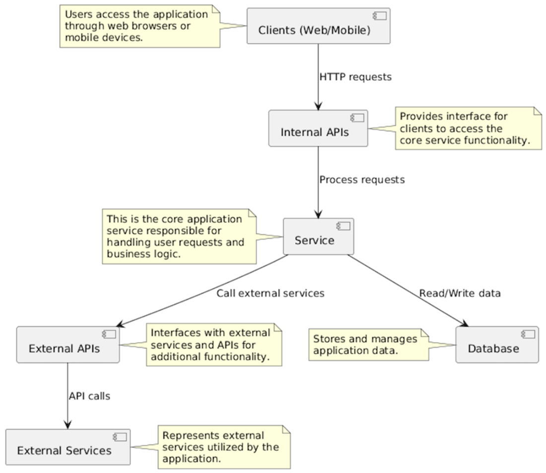
The flow of information and interactions between the key components of a generative AI web application.
How an AI web app works: users input data, the app processes it, selects a model, generates content, delivers it, and optionally collects feedback.
Simplified architecture diagram of a web application ecosystem. Clients, including web browsers and mobile devices, interact with the core application service, which handles user requests and business logic. The service interacts with a database to store and manage application data. Additionally, the service communicates with external APIs to access additional functionality and interacts with external services utilized by the application.
Leveraging key technologies to create generative AI web applications
How AI can be used to detect whether a picture of a cat is a cat or not. It accepts an image as input and responds with yes or no (or 0 and 1).

Summary

  • Generative AI can generate not only text, but all sorts of media resources like images, video clips and audio. This greatly enhances their potential usage in web applications, and real-world uses of generative AI in web applications range from digital marketing and customer experience management to mock interview applications.
  • Generative AI web apps center on powerful models like large language models (LLMs) to create content from user input. The apps require a full supporting ecosystem to integrate with the model, including UI and conversational AI components, backend infrastructure, data processing pipelines, API integration, and deployment and scaling mechanisms.
  • The apps we build in this book will use JavaScript and React to display the UI interface components, along with Next.js and the Vercel AI SDK to manage the backend and interact with external AI service providers.
  • Choosing the right model for an app is a key architectural decision and depends on the task required. Different model types ( such as LLMs, GANs, autoregressive, transformers, VAE, and RNNs) excel at different kinds of problems. But the model architecture is just one consideration; developers also need to consider the quality and type of data it was trained on.
  • Software engineers have been using AI long before generative AI came into existence. Common applications include machine learning, search recommendations, chatbots and computer vision.
  • Foundational research like Google's "Attention is All You Need" laid the groundwork for transformative technologies such as transformers, which simplified natural language processing tasks by leveraging attention mechanisms. Transformers revolutionized language modeling by improving efficiency and accuracy in understanding textual data, addressing long-standing challenges faced by traditional AI models.
  • Limitations of generative AI include quality control issues, resource intensiveness, security concerns, and regulatory compliance. Concerns include its potential impact on jobs, the reliability of outputs, handling bias, and enhancing the user experience.

FAQ

What is a generative AI web application and what can it do?It is a web app that integrates advanced AI models—most often large language models (LLMs)—to generate new text, images, audio, or video on the fly. Instead of relying only on fixed logic, it produces dynamic, personalized content and enables conversational interfaces, intelligent automation, and new interactive experiences.
How does generative AI differ from traditional AI in web apps?Traditional AI typically classifies or predicts based on learned patterns, while generative AI creates new content that resembles its training data. Modern generative models use transformers and self‑attention to understand context across long sequences, enabling coherent, contextually relevant outputs.
What real-world use cases does the chapter highlight?Examples include: a digital marketing toolbox for text-to-image and image-to-image generation; a customer experience platform using chatbots and sentiment analysis to craft dynamic replies; and a mock interview app with AI interviewer agents, speech-to-text input, adaptive difficulty, and personalized feedback.
What are the core components of a generative AI web app?Key parts include AI models (LLMs and others), UI and conversational components (chatbots/agents), backend infrastructure (caching, containers/orchestration, serverless, model-serving), data processing (pre/post-processing and formatting), API integrations, and deployment/scaling mechanisms.
How does the user-to-model interaction flow typically work?Users submit input via the UI; the backend cleans and prepares it, selects an appropriate model, and invokes generation (often with fine-tuning or RAG where appropriate). The app then delivers results and may collect feedback to refine current and future responses.
Which tools and frameworks does the book use, and why?The stack centers on React for UI, Next.js for server and data fetching, and the Vercel AI SDK for provider-agnostic AI integration and state handling. LangChain.js is used for RAG and agent workflows. The projects primarily use Google Gemini and occasionally OpenAI via APIs; later chapters touch on standardized tool access via MCP.
How should I choose the right model for my app?Match the task to model types: LLMs/transformers for text, GANs/VAEs for images, autoregressive models for sequence tasks like code or music. Weigh training data relevance, latency, and cost. Decide between pre-trained APIs (easy, fast) and self-hosting (control, customization, higher complexity and expense).
What performance and deployment considerations matter most?Plan for low latency and predictable costs with smart UI design, input pre-processing, and output post-processing. Use caching (e.g., Redis), serverless for bursty workloads, containers/Kubernetes for scalability, and model-serving frameworks when needed. Implement load balancing, observability, and capacity planning to handle traffic spikes.
What are the main risks and limitations, and how can I mitigate them?Risks include hallucinations and quality issues, resource intensity, security/misuse, and regulatory compliance (e.g., GDPR/CCPA, handling PII). Mitigate with validation pipelines, guardrails, bias auditing, constrained knowledge bases, least-privilege access, and transparent data practices and consent management.
Are generative AI outputs reliable, and how do I validate them?Outputs are probabilistic and can be biased or incorrect. Improve reliability by setting clear objectives, constraining context, tuning generation parameters, cross-validating with external sources or RAG, adding human review where needed, and monitoring outcomes to iteratively refine prompts and pipelines.

pro $24.99 per month

  • access to all Manning books, MEAPs, liveVideos, liveProjects, and audiobooks!
  • choose one free eBook per month to keep
  • exclusive 50% discount on all purchases
  • renews monthly, pause or cancel renewal anytime

lite $19.99 per month

  • access to all Manning books, including MEAPs!

team

5, 10 or 20 seats+ for your team - learn more


choose your plan

team

monthly
annual
$49.99
$499.99
only $41.67 per month
  • five seats for your team
  • access to all Manning books, MEAPs, liveVideos, liveProjects, and audiobooks!
  • choose another free product every time you renew
  • choose twelve free products per year
  • exclusive 50% discount on all purchases
  • renews monthly, pause or cancel renewal anytime
  • renews annually, pause or cancel renewal anytime
  • Build AI into Your Web Apps ebook for free
choose your plan

team

monthly
annual
$49.99
$499.99
only $41.67 per month
  • five seats for your team
  • access to all Manning books, MEAPs, liveVideos, liveProjects, and audiobooks!
  • choose another free product every time you renew
  • choose twelve free products per year
  • exclusive 50% discount on all purchases
  • renews monthly, pause or cancel renewal anytime
  • renews annually, pause or cancel renewal anytime
  • Build AI into Your Web Apps ebook for free