Overview

2 Privacy-centric marketing

This chapter explains how to reconcile personalization with rising privacy expectations by making trust and consent the centerpiece of marketing. As third-party identifiers recede and regulations such as GDPR and CCPA mature, consumers demand transparency and control over their data. Far from constraining results, a privacy-first approach anchored in responsible first-party data becomes a growth catalyst: it improves data quality, reduces risk, strengthens loyalty, and sustains competitive advantage. Treating data as a long-term asset—and embedding privacy from collection through activation—enables more relevant experiences and resilient performance.

The chapter grounds execution in five principles—accountability, transparency, choice and control, security, and privacy by design—and shows how to put them into practice with clear governance, plain-language disclosures, granular consent and preference centers, and rigorous data minimization. It emphasizes continuous measurement beyond opt-in rates to assess real user trust and engagement. Privacy-enhancing technologies (anonymization, pseudonymization, differential privacy, homomorphic encryption, federated learning) help teams extract insight without exposing individuals. Success requires cross-functional collaboration, with “privacy champions” across marketing, legal, security, and IT to align ethics, compliance, and business goals.

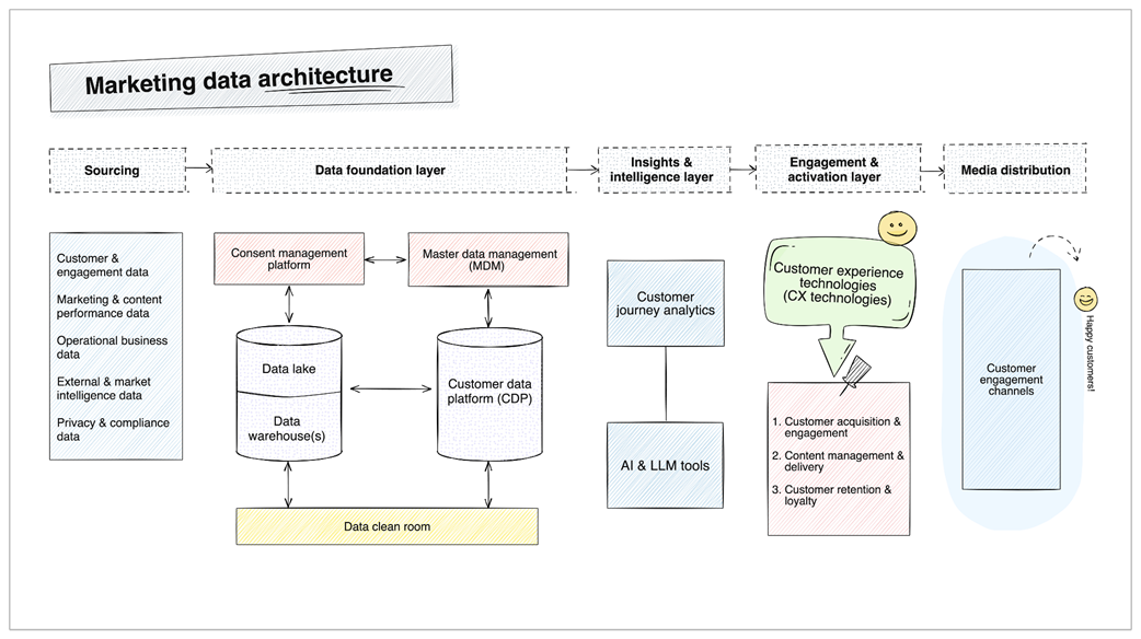
Operationally, the chapter maps privacy across the marketing data journey: in sourcing, collect only what’s necessary, de-identify early, and vet partners; in the data foundation, use a consent management platform to enforce user choices across master data, customer profiles, and shared analysis environments; in insights and intelligence, combine analytics and AI with explainability, PETs, and strict governance; in engagement and activation, deliver transparent, opt-out-friendly personalization and privacy-preserving testing; and in media distribution, adapt practices to each channel and use privacy-safe attribution. It closes with evolving tools and frameworks—data clean rooms, privacy-preserving AI, decentralized identity, and zero-knowledge proofs—and urges disciplined vendor evaluation, impact assessments, and ongoing training. Organizations that make privacy a system-wide operating principle earn trust, stay compliant, and convert responsibility into durable growth.

Core elements of user privacy
Marketing data architecture
Sourcing layer: core data categories
Data foundation layer overview
User data journey with CMP integration
Insights and intelligence layer overview
Engagement and activation layer overview
Media distribution layer: key customer touchpoints

Summary

  • Privacy-centric marketing balances personalization and privacy, recognizing privacy as a fundamental right and business driver.
  • The current landscape is shaped by eroding consumer trust, rising privacy concerns, and evolving regulations like GDPR and CCPA.
  • Key principles of privacy-centric marketing include transparency, user control, data minimization, purpose limitation, security, and privacy by design.
  • Ethical first-party data practices require transparency, user control, minimized collection, and robust security.
  • Integrate privacy across the marketing data architecture layers: the sourcing layer, the data foundation layer, the insights and intelligence layer, the engagement and activation layer, and the media distribution layer.
  • Marketers must use evolving technologies like data clean rooms, privacy-enhancing technologies, and privacy-preserving AI to balance personalization with privacy.
  • Continuous innovation and adaptation to emerging technologies and frameworks are essential for navigating the changing privacy landscape.

FAQ

What is privacy-centric marketing and why is it a growth catalyst?Privacy-centric marketing embeds privacy into every stage of the data flow—from collection to activation—using first-party data, clear consent, and strong governance. It reduces risk, improves data quality, builds trust, and turns compliance into a competitive advantage that fuels sustainable growth.
How are third-party cookie changes affecting marketers, and what should we do now?Despite Google’s July 2024 delay to full third-party cookie deprecation, the direction is clear: move to privacy-first solutions (e.g., Privacy Sandbox APIs like Topics/FLEDGE). Marketers should double down on first-party data, robust consent management, transparent practices, and privacy-preserving targeting and measurement.
What core privacy principles should guide our marketing strategy?The chapter highlights five principles: Accountability (own your data practices), Transparency (plain-language disclosures), Choice and Control (easy opt-in/out and preference management), Security (encryption, access controls, incident response), and Privacy by Design (bake privacy into products and campaigns from the start).
How do GDPR and CCPA shape marketing practices?GDPR and CCPA establish “data empowerment,” requiring lawful, transparent use of personal data and honoring rights like access and opt-out. Compliance is not optional; it’s a baseline for trust that influences how data is collected, stored, shared, and activated across the stack.
What does effective transparency and consent look like for first-party data?Go beyond legalese with tiered explanations, real-time visibility (dashboards, access logs), intuitive preference centers, and granular, ongoing consent options. Monitor engagement and opt-out rates to refine experiences and ensure customers feel informed and in control.
How do we practice ethical first-party data collection without over-collecting?Use data minimization: collect only what’s necessary for a defined goal (e.g., purchases and preferences for recommendations). Align each data point to a clear purpose, avoid unrelated attributes, and pair this with strong governance, consent records, and security.
Which privacy‑enhancing technologies (PETs) can help balance insights and privacy?Useful PETs include anonymization/pseudonymization, differential privacy, federated learning/on-device computation, homomorphic encryption, secure multi‑party computation, and data clean rooms. These enable analysis and collaboration while protecting individual identities.
What is a Consent Management Platform (CMP) and how does it integrate across the stack?A CMP captures, stores, and enforces granular consent, keeping audit-ready records. It propagates preferences to MDM (golden record), CDP (profiles and activation), and data stores, ensuring only consented data is processed and used—while giving users simple, always-on control.
How do we integrate privacy across the marketing data journey (“privacy by layer”)?Apply privacy at each layer: Sourcing (minimize, de‑identify, vet partners), Data Foundation (CMP, MDM, CDP, clean rooms), Insights & Intelligence (PETs, governance, explainability), Engagement & Activation (transparent personalization, opt‑outs), and Media Distribution (channel‑specific compliance and measurement).
What are best practices for privacy‑aware activation and media distribution?Use respectful personalization (contextual targeting, minimal data), disclose how AI/personalization works, provide opt‑outs, apply privacy‑preserving testing/attribution, and tailor compliance to each channel. Vet vendors and prepare for emerging spaces (e.g., metaverse, Web3) with privacy by design.

pro $24.99 per month

  • access to all Manning books, MEAPs, liveVideos, liveProjects, and audiobooks!
  • choose one free eBook per month to keep
  • exclusive 50% discount on all purchases
  • renews monthly, pause or cancel renewal anytime

lite $19.99 per month

  • access to all Manning books, including MEAPs!

team

5, 10 or 20 seats+ for your team - learn more


choose your plan

team

monthly
annual
$49.99
$499.99
only $41.67 per month
  • five seats for your team
  • access to all Manning books, MEAPs, liveVideos, liveProjects, and audiobooks!
  • choose another free product every time you renew
  • choose twelve free products per year
  • exclusive 50% discount on all purchases
  • renews monthly, pause or cancel renewal anytime
  • renews annually, pause or cancel renewal anytime
  • First-Party Data Activation ebook for free
choose your plan

team

monthly
annual
$49.99
$499.99
only $41.67 per month
  • five seats for your team
  • access to all Manning books, MEAPs, liveVideos, liveProjects, and audiobooks!
  • choose another free product every time you renew
  • choose twelve free products per year
  • exclusive 50% discount on all purchases
  • renews monthly, pause or cancel renewal anytime
  • renews annually, pause or cancel renewal anytime
  • First-Party Data Activation ebook for free
choose your plan

team

monthly
annual
$49.99
$499.99
only $41.67 per month
  • five seats for your team
  • access to all Manning books, MEAPs, liveVideos, liveProjects, and audiobooks!
  • choose another free product every time you renew
  • choose twelve free products per year
  • exclusive 50% discount on all purchases
  • renews monthly, pause or cancel renewal anytime
  • renews annually, pause or cancel renewal anytime
  • First-Party Data Activation ebook for free